Web Concierge - Il tuo concierge virtuale

Il Web Concierge è una piattaforma di comunicazione e un potente strumento per tenere sotto controllo i pagamenti, lo stato delle richieste dei tuoi ospiti e i loro dati.
Un pacchetto che include vari servizi: scopriamoli insieme! 

📌 Informazioni Accessorie 📆
      Richiedi al cliente di inserire l'orario di arrivo, i dati relativi al suo volo e ai suoi
      documenti, mostra la politica di cancellazione e permetti di acquistare servizi extra.

📌 Pagamenti 💳
      Dalla loro pagina personale, i tuoi clienti vedranno in tempo reale i pagamenti
      effettuati e quelli in sospeso: potranno pagare il saldo della stanza, aggiungere o
      modificare le prenotazioni e gestire le modalità di pagamento, in tutta sicurezza.

📌 Crea un contratto di affitto 📎 
       Scopri come creare un contratto d'affitto che i tuoi ospiti potranno firmare online!

Potrai Anche decidere se attivare l'opzione per richiedere la validazione OTP .

📌 Codice apertura porta 🔑 
       Da questa sezione potrai generare un codice di accesso alla camera da inviare ai 
       tuoi ospiti.

📌 Fast Check in 👤
      Il cliente potrà inserire i suoi dati, i recapiti e i documenti per effettuare il check-in
      online. Risparmia tempo e fallo risparmiare ai tuoi ospiti, mantenendo il massimo
      controllo e garantendo sicurezza e affidabilità!
➡️ Richiedi le foto dei documenti 🗽
       potrai richiedere ai tuoi clienti di caricare le foto dei propri documenti.

📌 Dati di Fatturazione 📄
      Il cliente potrà inserire i suoi dati per la fatturazione, velocizzando quindi le
      operazioni di check-out.

📌 Messaggistica 📱
      I tuoi ospiti potranno scrivere direttamente dal Web Concierge, tu riceverai i
      messaggi e potrai rispondere da Octorate.



📌 Email Templates 📩
      Potrai creare infiniti modelli di email e inviarli manualmente o automaticamente ai
      tuoi clienti: alla conferma della prenotazione o alla cancellazione, prima e dopo il
      check-in, durante o dopo il soggiorno.

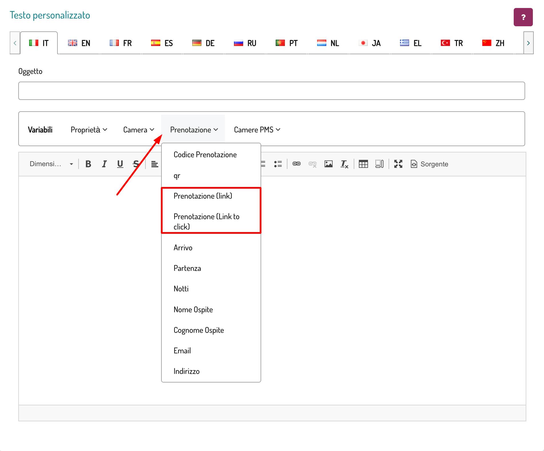
Gli ospiti non dovranno installare nessuna applicazione e il Web Concierge è accessibile da qualsiasi dispositivo. Potrai inviare ai tuoi clienti il link al WebConcierge, creando Template e includere il link al suo interno.
Ti basterà selezionare la variabile come nell'immagine qui sotto 👇

1